GPIO 使用指南

[English]

博通芯片支持丰富的 GPIO 引脚,不过有些GPIO引脚不能被应用程序所使用:

  • 在大多数博通芯片中,UART0 默认处于启用状态,GPIO 10 和GPIO 11 复用为UART0。

  • 一些 GPIO 引脚可能会被特定的外设所使用。如果某个设备通过软件被启用了,那么应用程序就不能使用该设备所使用的GPIO。例如,在 BK7258 芯片中,SPI-1 可以使用GPIO 2、GPIO 3、GPIO 4 和GPIO 5。如果SPI-1通过软件被启用了,应用程序就不能使用GPIO 2、GPIO 3、GPIO 4和GPIO 5;但如果SPI-1通过软件被禁用了,应用程序仍然可以使用GPIO 2、GPIO 3、GPIO 4和GPIO 5。

如果GPIO引脚已经被外设使用,那么像 bk_gpio_set_config()这样的API将返回 GPIO_ERR_INTERNAL_USED 错误码。

一般来说,GPIO 用户可以按照以下步骤来使用 GPIO:

  • 阅读芯片硬件数据手册,以全面了解外设是如何使用GPIO引脚的。

  • 检查应用程序中已启用的外设,并找出这些设备所使用的GPIO。

  • 始终检查GPIO API的返回值,确保返回值不是 GPIO_ERR_INTERNAL_USED。

备注

GPIO 实行分时复用,同一时刻仅可充当普通 GPIO 或使用其第二功能。

GPIO MAP Config

gpio_map.h

BK7258是多核AMP架构,在每个 CPU 核心驱动初始化过程中,GPIO会根据映射表(GPIO_DEFAULT_DEV_CONFIG)进行配置。该映射表中的每一行包含九个元素。 这9个元素含义如下:

  • gpio_id:从 0 开始编号的对应GPIO引脚号。

  • second_func_en:是否启用第二功能。

  • second_func_dev:选择引脚的第二功能。(目前,单个GPIO引脚最多可复用八种第二功能,同一时间只能复用一个第二功能,详见 GPIO_DEV_MAP。该表格用户不可修改。)

  • io_mode:选择输入输出(IO)操作模式,包括输入模式、输出模式或高阻态。(输出模式下为开漏输出)

  • pull_mode:选择GPIO的上拉或下拉模式。

  • int_en:是否开启中断。

  • int_type:选择触发中断的条件,包括高电平触发、低电平触发、上升沿触发、下降沿触发。

  • low_power_io_ctrl:低功耗模式下是否保持GPIO的输出状态或设置为唤醒源。(配置GPIO_LOW_POWER_KEEP_INPUT_STATUS可以将GPIO设置为唤醒源,若设为唤醒源,需要开启中断,配置中断类型。若未对该位进行设置,GPIO 在进入低功耗模式时GPIO将处于高阻状态)

  • driver_capacity:驱动能力选择,共有四个等级。

GPIO 部分使用介绍:

  1. 客户需要根据其开发板的配置需求来配置 GPIO_DEFAULT_DEV_CONFIG 表。您可以依据 GPIO_DEV_MAP 表中定义的每个 GPIO 的功能,自由地配置 GPIO_DEFAULT_DEV_CONFIG 表。 如果您想在程序运行期间更改某个 GPIO 的功能,可以使用 gpio_dev_unmap() 函数取消原有的映射,然后使用 gpio_dev_map() 函数进行新的映射。 GPIO外设初始化时会在gpio_hal.c的 gpio_hal_default_map_init()函数里按照 GPIO_DEFAULT_DEV_CONFIG 表初始化GPIO(需要打开宏CONFIG_GPIO_DEFAULT_SET_SUPPORT,平台只会操作一次,后面以用户配置为准,如果没有开启该宏,则平台不会操作GPIO,GPIO默认值为高组态)

  2. 目前,BK7258 基于非对称多处理(AMP)架构,这会导致 GPIO 中断由多个 CPU 核心处理,影响程序的预期运行表现(CPU1 的时钟速度高于 CPU0,CPU1清除了GPIO的中断状态位,CPU0无法检测到该中断,会导致中断丢失)。为解决该问题,提出以下解决办法:

  • 通过采用第3点,为每个 CPU 核心定义 GPIO_DEFAULT_DEV_CONFIG 表,将不同的 GPIO 分配给不同的核心。这样每个 CPU 核心将仅响应其对应映射表中的中断,从而避免多个核心处理同一个中断,确保程序按预期运行。

note: 新建工程之后,每个CPU必须配置自己需要控制的GPIO,确保每个CPU管理自己的GPIO,注册相应的中断回调函数,确保程序按预期运行)

  1. 以自定义方式覆盖默认的 GPIO_DEFAULT_DEV_CONFIG 时,可按以下步骤操作:

  • 打开宏定义:在项目配置文件中开启 CONFIG_USR_GPIO_CFG_EN 宏,以启用自定义 GPIO 配置功能。

  • 创建 usr_gpio_cfg.h 文件:在项目的合适位置创建 usr_gpio_cfg.h 头文件,并在该文件中定义你自定义的 GPIO_DEFAULT_DEV_CONFIG。此配置应包含你所需的所有 GPIO 的初始化设置和映射关系。如 bk_avdk_release\projects\lvgl\86box\config\bk7258 所示。

需要注意的是,新映射的功能必须已在 GPIO_DEV_MAP 表中定义。在初始化过程中,芯片会根据 GPIO_DEFAULT_DEV_CONFIG 表来配置 GPIO 的状态。(注意:确保在代码中包含 usr_gpio_cfg.h 文件,这样在编译时就会使用你自定义的 GPIO 配置。)

  1. 低功耗状态:在低功耗状态下,GPIO 可配置为输入模式(唤醒源)和输出模式。如果在低功耗期间不使用相应的 GPIO(GPIO_LOW_POWER_DISCARD_IO_STATUS),低功耗模式程序会将GPIO 设置为高阻状态,以防止在低功耗模式下出现漏电现象。

  2. 当你需要在低功耗模式下保持 GPIO 的输出状态时,有两种办法设置:

  • 按照说明配置 GPIO_DEFAULT_DEV_CONFIG 表。

  • 使用 bk_gpio_register_lowpower_keep_status() 函数注册。目前默认数量为4,可使用CONFIG_GPIO_DYNAMIC_KEEP_STATUS_MAX_CNT修改数量)

  • 使用 bk_gpio_unregister_lowpower_keep_status()函数可以取消之前注册需要保持的GPIO。

  1. 当进入低功耗模式时,可以将多个外部 GPIO 设置为唤醒源。如果任何一个 GPIO 产生中断信号,芯片就能从低功耗模式中唤醒。目前有三种办法设置为唤醒源:

  • 按照说明配置 GPIO_DEFAULT_DEV_CONFIG 表。

  • GPIO_STATIC_WAKEUP_SOURCE_MAP 中设置多个唤醒源。

  • 使用 bk_gpio_register_wakeup_source()函数注册。(目前默认数量为4,可使用CONFIG_GPIO_DYNAMIC_WAKEUP_SOURCE_MAX_CNT修改数量)

  • 使用 bk_gpio_unregister_wakeup_source()函数可以取消注册的唤醒源。

  1. 当进入低功耗模式(仅适用于低压情况)时,GPIO 的状态将被备份。退出低功耗模式后,GPIO 会自动恢复到进入该模式之前的状态。 (note:从深度睡眠模式退出后,相当于进行了一次软重启,GPIO状态不会自动恢复,会重新走初始化流程,如果需要从深度睡眠模式退出保持GPIO的状态,见第8点)

  2. GPIO在OTA或者软件重启过程中保持状态

    1. 初始化GPIO驱动也不掉电,增加跳过保持输出的GPIO 代码,修改文件 gpio_hal.c 约Line:335。例如 GPIO20 保持输出:if(default_map[i].gpio_id == GPIO_20) continue;

  1. 设置输入中断检测时,需要确保开启中断前,电平状态稳定,处理逻辑如下:先将电平钳位在高电平或者低电平(根据中断触发方式决定),即如果是上升沿触发中断,则一开始就需要 将GPIO设置到拉低状态,防止抖动或高阻态随机值引起误触发。

  2. GPIO复用为第二功能有两种方式:静态和动态。

    • 静态方式是在gpio_map.h中的GPIO_DEFAULT_DEV_CONFIG结构体数组中设置second_func_en和second_func_dev成员。启用second_func_en并选择所需的第二功能后,GPIO将在芯片上电初始化时自动复用为相应的第二功能。

    • 动态方式则通过调用 gpio_dev_map()或 gpio_dev_unprotect_map()函数实现。 gpio_dev_unprotect_map()函数不会检查当前GPIO是否被别的CPU核心使用。而 gpio_dev_map()函数会在GPIO复用过程中加锁,保证原子操作。

    note: 为防止同一个管脚被多个业务使用发生冲突,建议所有的GPIO引脚通过 GPIO_DEFAULT_DEV_CONFIG 进行配置,只有特殊情况,比如分时复用等场景,才使用动态方式配置GPIO)。

  3. 同一外设的复用功能不能同时映射到多组引脚上,这会导致硬件资源冲突。(比如 GPIO_30 和 GPIO_40 同时复用为UART2的RX,这会导致UART2无法正常工作)

备注

  • usr_gpio_cfg.h 必须被配置。

  • GPIO 的驱动能力如下表所示。REG 表示 GPIO 寄存器的设置值,驱动能力共有四个等级。

    REG=2

    REG=102

    REG=202

    REG=302

    P14

    10.49

    19.95

    33.72

    40.8

    P15

    10.48

    19.9

    33.28

    40.03

    P16

    10.41

    19.65

    32.76

    39.35

    P17

    10.36

    19.45

    32.26

    38.6

    • 高电平拉电流(mA)

    REG=0

    REG=100

    REG=200

    REG=300

    P14

    8.54

    16.09

    26.05

    32

    P15

    8.56

    16.19

    26.47

    32.6

    P16

    8.56

    16.35

    26.87

    33.24

    P17

    8.62

    16.5

    27.24

    33.85

    • 低电平灌电流(mA)

Example:

GPIO_0 配置为 [GPIO_DEV_I2C1_SCL] 功能,将 GPIO_1 配置为 [GPIO_DEV_I2C1_SDA] 功能:

gpio_id

second_func_en

second_func_dev

io_mode

pull_mode

int_en

int_type

low_power_io_ctrl

driver_capacity

GPIO_0

GPIO_SECOND_FUNC_ENABLE

GPIO_DEV_I2C1_SCL

GPIO_IO_DISABLE

GPIO_PULL_UP_EN

GPIO_INT_DISABLE

GPIO_INT_TYPE_LOW_LEVEL

GPIO_LOW_POWER_DISCARD_IO_STATUS

GPIO_DRIVER_CAPACITY_3

GPIO_1

GPIO_SECOND_FUNC_ENABLE

GPIO_DEV_I2C1_SDA

GPIO_IO_DISABLE

GPIO_PULL_UP_EN

GPIO_INT_DISABLE

GPIO_INT_TYPE_LOW_LEVEL

GPIO_LOW_POWER_DISCARD_IO_STATUS

GPIO_DRIVER_CAPACITY_3

  • PS:当使用 GPIO 的第二功能时,GPIO 默认处于关闭状态(输入输出模式 io_mode 为 [GPIO_IO_DISABLE])。I2C 需要更强的驱动能力(驱动能力 driver_capacity 设为 [GPIO_DRIVER_CAPACITY_3])

GPIO_0 被设置为高阻态(默认状态):

gpio_id

second_func_en

second_func_dev

io_mode

pull_mode

int_en

int_type

low_power_io_ctrl

driver_capacity

GPIO_0

GPIO_SECOND_FUNC_DISABLE

GPIO_DEV_INVALID

GPIO_IO_DISABLE

GPIO_PULL_DISABLE

GPIO_INT_DISABLE

GPIO_INT_TYPE_LOW_LEVEL

GPIO_LOW_POWER_DISCARD_IO_STATUS

GPIO_DRIVER_CAPACITY_0

  • PS:禁用所有配置

GPIO_0 设置为输入模式,并配置为下降沿触发中断:

gpio_id

second_func_en

second_func_dev

io_mode

pull_mode

int_en

int_type

low_power_io_ctrl

driver_capacity

GPIO_0

GPIO_SECOND_FUNC_DISABLE

GPIO_DEV_INVALID

GPIO_INPUT_ENABLE

GPIO_PULL_UP_EN

GPIO_INT_ENABLE

GPIO_INT_TYPE_FALLING_EDGE

GPIO_LOW_POWER_DISCARD_IO_STATUS

GPIO_DRIVER_CAPACITY_0

  • PS:关闭第二功能。有 4 种中断触发条件:低电平触发、高电平触发、上升沿触发、下降沿触发

GPIO_0 作为低功耗唤醒源,下降沿唤醒:

gpio_id

second_func_en

second_func_dev

io_mode

pull_mode

int_en

int_type

low_power_io_ctrl

driver_capacity

GPIO_0

GPIO_SECOND_FUNC_DISABLE

GPIO_DEV_INVALID

GPIO_INPUT_ENABLE

GPIO_PULL_UP_EN

GPIO_INT_ENABLE

GPIO_INT_TYPE_FALLING_EDGE

GPIO_LOW_POWER_KEEP_INPUT_STATUS

GPIO_DRIVER_CAPACITY_0

  • PS:low_power_io_ctrl 设置为 [GPIO_LOW_POWER_KEEP_INPUT_STATUS]

Q&A

  1. 低压模式设置了RTC和GPIO中断,RTC触发后GPIO则失效了。

    该问题原因为在进入低压模式之前,MCU会备份GPIO的状态。为了防止未使能唤醒GPIO引脚的中断,导致MCU无法被唤醒,在低压模式下,唤醒GPIO的引脚中断会被使能。 退出中断后,该引脚的状态会恢复到进入低压之前的状态。如果在进入低压模式之前未使能唤醒引脚的中断,那么在退出低压后,该引脚的中断仍然未被使能,因此在正 常工作模式下唤醒GPIO的中断无法被触发。

  2. 进入深度休眠后,敲一下串口,设备会唤醒。 因为一些场景需求,默认支持在low voltage、 deepsleep时使用uart来唤醒设备。如果不需要该功能,可以在gpio_map.h中将GPIO_STATIC_WAKEUP_SOURCE_MAP中GPIO_10注释掉。

  3. 多核操作同一个GPIO之间的协同问题,某客户在多核AMP系统中未采用CPU独立配置GPIO方案,导致以下典型问题,表象如下:

  • 使用dvp摄像头打开后,按键中断偶现丢失。

  • 单独打开lcd或uvc时,按键gpio中断50%概率左右不会触发

BK7258是AMP架构,多个CPU共享硬件资源。所有的GPIO引脚共享GPIO中断线。如果每个CPU没有配置自己需要控制的GPIO,在GPIO发生中断时,多个CPU核心都会接到中断通知,执行中断处理函数。 开dvp和lcd等操作都会开启CPU1,CPU1的主频比CPU0快,可能会清掉中断标志位,造成CPU0的GPIO中断丢失,导致程序为按照预期执行。为避免这种情况,每个CPU必须配置各自的GPIO_MAP表。

GPIO API Status

API

BK7258

BK7258_cp1

bk_gpio_driver_init()

Y

Y

bk_gpio_driver_deinit()

Y

Y

bk_gpio_enable_output()

Y

Y

bk_gpio_disable_output()

Y

Y

bk_gpio_enable_input()

Y

Y

bk_gpio_disable_input()

Y

Y

bk_gpio_enable_pull()

Y

Y

bk_gpio_disable_pull()

Y

Y

bk_gpio_pull_up()

Y

Y

bk_gpio_pull_down()

Y

Y

bk_gpio_set_output_high()

Y

Y

bk_gpio_set_output_low()

Y

Y

bk_gpio_get_input()

Y

Y

bk_gpio_set_config()

Y

Y

bk_gpio_register_isr()

Y

Y

bk_gpio_enable_interrupt()

Y

Y

bk_gpio_disable_interrupt()

Y

Y

bk_gpio_set_interrupt_type()

Y

Y

Application Example

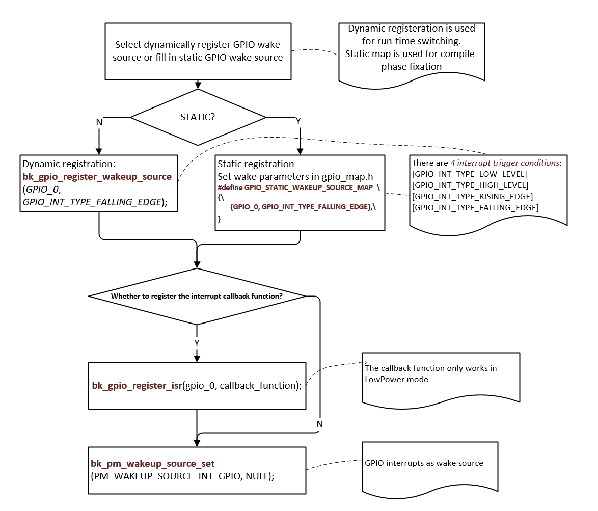
DEMO1:

GPIO_0 as wake-up source for DeepSleep or LowPower, pseudo code description and interpretation.

GPIO

Figure 1. GPIO as wake-up source for DeepSleep or LowPower

GPIO API Reference

Header File

Functions

bk_err_t bk_gpio_driver_init(void)

Init the GPIO driver.

This API init the resoure common to all GPIO channels:

  • Init GPIO driver control memory

This API should be called before any other GPIO APIs.

返回

  • BK_OK: succeed

  • others: other errors.

bk_err_t bk_gpio_driver_deinit(void)

Deinit the GPIO driver.

This API free all resource related to GPIO and power down all GPIO channels.

返回

  • BK_OK: succeed

  • others: other errors.

void bk_gpio_set_value(gpio_id_t id, uint32_t v)

Direct set GPIO config value.

@NOTES Please be care to use this API,unless you know the detail mean, because it will set the GPIO config value. Sometimes the special GPIO needs to re-used by one more owner, after the second owner re-used it, it should restore the config value. Before re-use a GPIO, the owner can call bk_gpio_get_value and bakup it, after re-used finish, it call bk_gpio_set_value to restore the prevous value.

uint32_t bk_gpio_get_value(gpio_id_t id)

get GPIO config value.

bk_err_t bk_gpio_enable_output(gpio_id_t gpio_id)

enable GPIO output mode

返回

  • BK_OK: succeed

  • BK_ERR_GPIO_CHAN_ID: invalid GPIO channel

  • others: other errors.

bk_err_t bk_gpio_disable_output(gpio_id_t gpio_id)

disable GPIO output mode

返回

  • BK_OK: succeed

  • BK_ERR_GPIO_CHAN_ID: invalid GPIO channel

  • others: other errors.

bk_err_t bk_gpio_enable_input(gpio_id_t gpio_id)

enable GPIO input mode

返回

  • BK_OK: succeed

  • BK_ERR_GPIO_CHAN_ID: invalid GPIO channel

  • others: other errors.

bk_err_t bk_gpio_disable_input(gpio_id_t gpio_id)

disable GPIO input mode

返回

  • BK_OK: succeed

  • BK_ERR_GPIO_CHAN_ID: invalid GPIO channel

  • others: other errors.

bk_err_t bk_gpio_enable_pull(gpio_id_t gpio_id)

enable GPIO pull mode

返回

  • BK_OK: succeed

  • BK_ERR_GPIO_CHAN_ID: invalid GPIO channel

  • others: other errors.

bk_err_t bk_gpio_disable_pull(gpio_id_t gpio_id)

disable gpio pull mode

返回

  • BK_OK: succeed

  • BK_ERR_GPIO_CHAN_ID: invalid GPIO channel

  • others: other errors.

bk_err_t bk_gpio_pull_up(gpio_id_t gpio_id)

set GPIO as pull up mode

返回

  • BK_OK: succeed

  • BK_ERR_GPIO_CHAN_ID: invalid GPIO channel

  • others: other errors.

bk_err_t bk_gpio_pull_down(gpio_id_t gpio_id)

set GPIO as pull down mode

返回

  • BK_OK: succeed

  • BK_ERR_GPIO_CHAN_ID: invalid GPIO channel

  • others: other errors.

bk_err_t bk_gpio_set_config(gpio_id_t gpio_id, const gpio_config_t *config)

Config the GPIO mode.

This API config GPIO’s mode

  • BK_OK: succeed

  • BK_ERR_GPIO_CHAN_ID: invalid GPIO channel

  • BK_ERR_GPIO_INVALID_MODE: invalid GPIO’s io_mode/pull_mode

  • BK_ERR_GPIO_INTERNAL_USED:GPIO was map to another device

  • others: other errors.

bk_err_t bk_gpio_set_output_high(gpio_id_t gpio_id)

Set the GPIO output high,.

返回

  • BK_OK: succeed

  • BK_ERR_GPIO_CHAN_ID: invalid GPIO channel

  • BK_ERR_GPIO_NOT_OUTPUT_MODE:GPIO not in output mode

  • others: other errors.

bk_err_t bk_gpio_set_output_low(gpio_id_t gpio_id)

Set the GPIO output low,.

返回

  • BK_OK: succeed

  • BK_ERR_GPIO_CHAN_ID: invalid GPIO channel

  • BK_ERR_GPIO_NOT_OUTPUT_MODE:GPIO not in output mode

  • others: other errors.

bool bk_gpio_get_input(gpio_id_t gpio_id)

Get the GPIO input value,.

This API get GPIO’s input level: 0 :low_level 1:high_level.

返回

  • input value

  • BK_ERR_GPIO_CHAN_ID: invalid GPIO channel

  • BK_ERR_GPIO_NOT_INPUT_MODE : GPIO is not input mode

  • others: other errors.

bool bk_gpio_set_capacity(gpio_id_t gpio_id, uint32 capacity)

Set the GPIO driver capacity.

This API Set GPIO’s output driver capacity which range is 0~3.

返回

  • input value

  • BK_ERR_GPIO_CHAN_ID: invalid GPIO channel

  • BK_ERR_GPIO_NOT_INPUT_MODE : GPIO is not input mode

  • others: other errors.

bk_err_t bk_gpio_set_interrupt_type(gpio_id_t gpio_id, gpio_int_type_t type)

Config the GPIO intterrupt type mode when use gpio intterrupt mode,.

This API config all GPIO channels’ intterrupt mode, the mode included in gpio_int_type_t.

返回

  • BK_OK: succeed

  • BK_ERR_GPIO_CHAN_ID: invalid GPIO channel

  • BK_ERR_GPIO_INVALID_INT_TYPE: invalid GPIO int type

  • others: other errors.

bk_err_t bk_gpio_enable_interrupt(gpio_id_t id)

Enable GPIO intterrupt.

返回

  • BK_OK: succeed

  • BK_ERR_GPIO_CHAN_ID: invalid GPIO channel

  • BK_ERR_GPIO_NOT_INPUT_MODE : GPIO is not input mode

  • others: other errors.

bk_err_t bk_gpio_disable_interrupt(gpio_id_t id)

Disable GPIO intterrupt.

返回

  • BK_OK: succeed

  • BK_ERR_GPIO_CHAN_ID: invalid GPIO channel

  • others: other errors.

bk_err_t bk_gpio_clear_interrupt(gpio_id_t gpio_id)

Clear GPIO intterrupt.

返回

  • BK_OK: succeed

  • BK_ERR_GPIO_CHAN_ID: invalid gpio channel

  • others: other errors.

bk_err_t bk_gpio_register_isr(gpio_id_t id, gpio_isr_t isr)

Register the interrupt service routine for GPIO channel.

This API regist gpio isr callback function.

返回

  • BK_OK: succeed

  • BK_ERR_GPIO_CHAN_ID: invalid gpio channel

  • others: other errors.

bk_err_t bk_gpio_unregister_isr(gpio_id_t id)

Unregister the interrupt service routine for GPIO channel.

This API deregist gpio isr callback function.

返回

  • BK_OK: succeed

  • BK_ERR_GPIO_CHAN_ID: invalid gpio channel

  • others: other errors.

bk_err_t bk_gpio_reg_save(uint32_t *gpio_cfg)

Register save all gpio reg value.

This API save all gpio reg value function.

返回

  • BK_OK: succeed

  • others: other errors.

bk_err_t bk_gpio_reg_restore(uint32_t *gpio_cfg)

Register restore all gpio reg value.

This API restore all gpio reg value function.

返回

  • BK_OK: succeed

  • others: other errors.

bk_err_t bk_gpio_wakeup_enable(int64_t index, uint64_t type_l, uint64_t type_h)

Register configue the gpio wakeup value.

This API configue the gpio wakeup value function.

返回

  • BK_OK: succeed

  • others: other errors.

bk_err_t bk_gpio_wakeup_interrupt_clear()

Register clear wake up interrupt.

This API clear wake up interrupt function.

返回

  • BK_OK: succeed

  • others: other errors.

GPIO API Typedefs

Header File

Structures

struct gpio_wakeup_config_t

Macros

BK_ERR_GPIO_CHAN_ID

gpio channel number is invalid

BK_ERR_GPIO_INVALID_MODE

gpio mode is invalid

BK_ERR_GPIO_NOT_INPUT_MODE

gpio is not in input mode

BK_ERR_GPIO_SET_INVALID_FUNC_MODE

gpio perial mode is invalid or was be set as 2nd func

BK_ERR_GPIO_INVALID_INT_TYPE

gpio int type is invalid

BK_ERR_GPIOS_MAP_NONE

gpio map device is none

BK_ERR_GPIO_NOT_OUTPUT_MODE

gpio is not in output mode

BK_ERR_GPIO_BITS_NUM

gpio map bit num is error

BK_ERR_GPIO_INTERNAL_USED

gpio map was be map to a device

BK_ERR_GPIO_MAP_PWMS_CHAN

gpio map to pwm pwms’ channel is invalid

BK_ERR_GPIO_INVALID_ID

gpio id is invalid

BK_ERR_GPIO_WAKESOURCE_OVER_MAX_CNT

too much GPIO is register to wakeup source

BK_ERR_ANA_GPIO_TYPE_NOT_SUPPORT

analog gpio wake source pin config is invalid>

Type Definitions

typedef void (*gpio_isr_t)(gpio_id_t gpio_id)

GPIO interrupt service routine.